EFB-Datenblätter 221–223 & GAEB-Erstellung – transparente Baukalkulation
Schnell, transparent und regelkonform kalkulieren
Die EFB-Datenblätter 221, 222 und 223 sind der Standard für prüffähige Angebotskalkulationen im Bauwesen. Mit ihnen weisen Bauunternehmen ihre Einheitspreise, Zuschläge und Gesamtangebote transparent nach – Grundlage für öffentliche Ausschreibungen und Vergaben.
Mit der Softwarelösung lassen sich alle erforderlichen EFB-Datenblätter effizient und regelkonform erstellen. Die integrierte GAEB-Dateierstellung sorgt dafür, dass sämtliche Kalkulationsdaten sicher, medienbruchfrei und in gängigen Formaten exportiert werden können – ideal für die digitale Ausschreibung und Angebotsprüfung.
Ihre Vorteile für prüffähige Angebotskalkulationen
- Automatisierte GAEB-Erstellung für EFB-Blätter 221, 222 und 223
- Revisionssichere Dokumentation für prüfungsrelevante Kalkulationen
- Nahtlose Integration in Ihr Angebotswesen und die Baukalkulation
- Transparente Kostenstruktur und rechtssichere Angebotsabgabe
Beratungs(s)check & Demo vereinbaren.
EFB 221 – Einheitspreise transparent kalkulieren
Das EFB-Blatt 221 stellt die detaillierte Zusammensetzung der Einheitspreise dar. Es bildet die Grundlage für eine transparente Preiskalkulation je Position – gegliedert nach Lohn, Material, Geräte und Sonstiges.
EFB 222 – Zuschläge & Gemeinkosten
Mit dem EFB-Blatt 222 werden die Gemeinkosten sowie Gewinn- und Zuschlagsätze berechnet und dargestellt. Es erlaubt eine saubere Trennung zwischen kalkulatorischem Aufwand und unternehmerischem Risiko.
GAEB-Dateien direkt aus EFB-Blättern erstellen
Ob Sie EFB-Blätter ausfüllen oder komplette Leistungsverzeichnisse bearbeiten – mit unserer Software exportieren Sie alle relevanten Daten als GAEB-Datei (z. B. GAEB DA XML oder GAEB 90). Das spart Zeit, minimiert Fehlerquellen und sichert Ihnen eine kompatible Übergabe an Vergabeplattformen oder Auftraggeber.
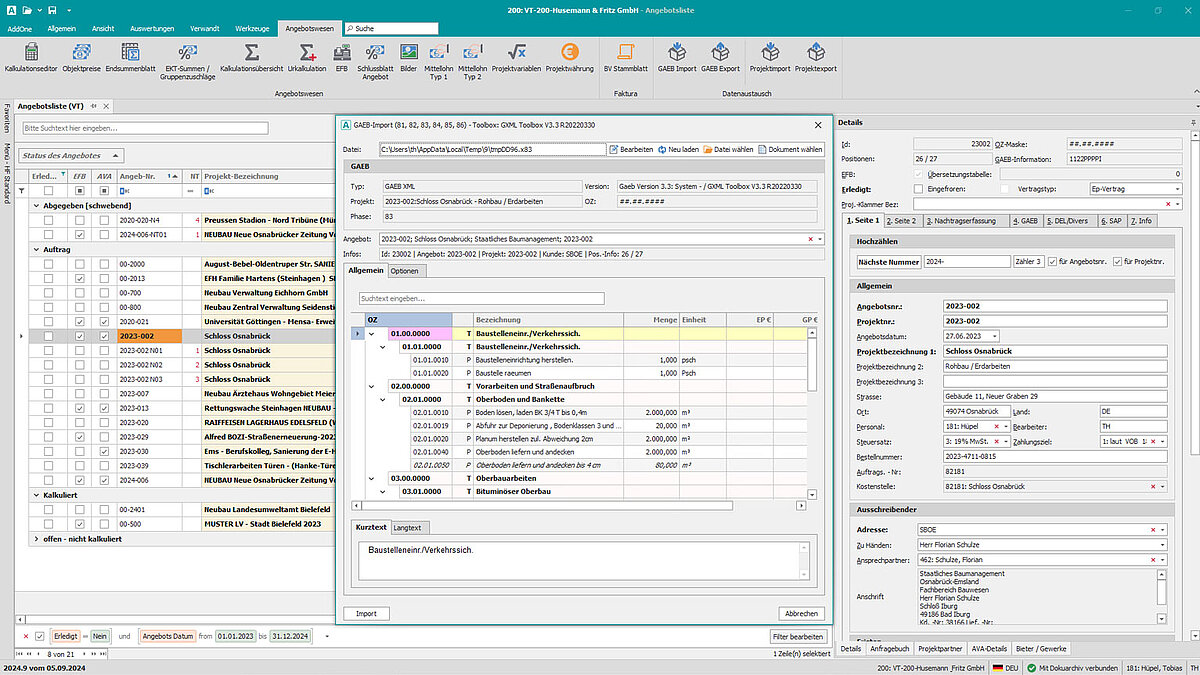
GAEB-Import
Mit dem GAEB-Import übernehmen Sie externe Leistungsverzeichnisse direkt in Ihre Kalkulation. Alle Positionsdaten, Mengen und Texte werden normgerecht eingelesen und stehen sofort zur Weiterverarbeitung bereit. Das spart Zeit, reduziert manuelle Übertragungsfehler und schafft eine verlässliche Grundlage für die Angebotsbearbeitung im digitalen Bauprozess.
Baukalkulation
Mit Pro-Bau/S® AddOne erstellen Sie Angebote präzise und praxisnah – inklusive der vollständigen Integration aller EFB-Blätter. Die Software unterstützt Sie bei der strukturierten Preisermittlung durch frei definierbare Berechnungsgrundlagen, nachvollziehbare Positionen und eine direkte Anbindung an externe Datenformate.
Digitale GAEB-Erstellung
GAEB-Dateien lassen sich direkt aus der Kalkulation ableiten – inklusive aller relevanten Austauschphasen. So entsteht eine vollständige Dokumentation, die den Anforderungen öffentlicher Ausschreibungen entspricht. Die Ausgabe erfolgt normgerecht, strukturiert und kompatibel mit gängigen digitalen Standards. Das spart Zeit, vermeidet Medienbrüche und erhöht die Nachvollziehbarkeit bei der Angebotsabgabe.
FAQs zu EFB-Datenblättern
Welche Vorteile bieten digitale EFB-Datenblätter gegenüber Excel-Vorlagen? Digitale EFB-Blätter sind normgerecht, automatisch prüffähig und vermeiden manuelle Übertragungsfehler. Im Gegensatz zu Excel bleiben alle Kalkulationsschritte nachvollziehbar dokumentiert und lassen sich direkt als GAEB-Datei exportieren.
Kann ich mit Pro-Bau/S® AddOne EFB-Datenblätter individuell anpassen? Ja. Neben den Standardformularen EFB 221, 222 und 223 können individuelle Kalkulationsgrundlagen, Zuschlagsätze und Berechnungslogiken hinterlegt werden. Dadurch lässt sich das System exakt auf die betrieblichen Anforderungen einstellen.
Wie unterstützt die Software bei öffentlichen Ausschreibungen mit EFB-Blättern? Öffentliche Auftraggeber fordern prüffähige EFB-Blätter regelmäßig ein. Pro-Bau/S® AddOne erzeugt die Blätter automatisch nach Standard, ergänzt um GAEB-Exportformate, sodass Angebote normgerecht und ohne zusätzlichen Aufwand abgegeben werden können.
Lassen sich EFB-Daten und GAEB-Dateien auch für Nachkalkulationen nutzen? Ja. Die in EFB und GAEB hinterlegten Positionen und Zuschläge können später erneut für Nachträge oder Nachkalkulationen verwendet werden. So behalten Bauunternehmen ihre Kostenstruktur im gesamten Projektverlauf transparent im Blick.
Jetzt prüffähige Angebote mit EFB & GAEB erstellen
Die Kombination aus EFB-Blättern und digitaler GAEB-Dateierstellung schafft Sicherheit und Effizienz in Ihrem Ausschreibungsprozess. Mit Pro-Bau/S® AddOne haben Sie eine leistungsstarke Lösung an der Hand, um den wachsenden Anforderungen im Bauwesen gerecht zu werden – strukturiert, nachvollziehbar und voll digital.

Oder füllen Sie direkt unseren Beratungscheck aus!
Beratungs(s)check & Demo vereinbaren.
Sie haben Fragen? Wir sind gerne für Sie da.
| Kundenberatung / Vertrieb |
| Fon: 05 21 / 9 28 70-0 |
| Mail: info@probau-s.de |





