Digitale Geräteverwaltung im Bau mit Pro-Bau/S® AddOne
Die Software für die Geräteverwaltung von Baustellengeräten
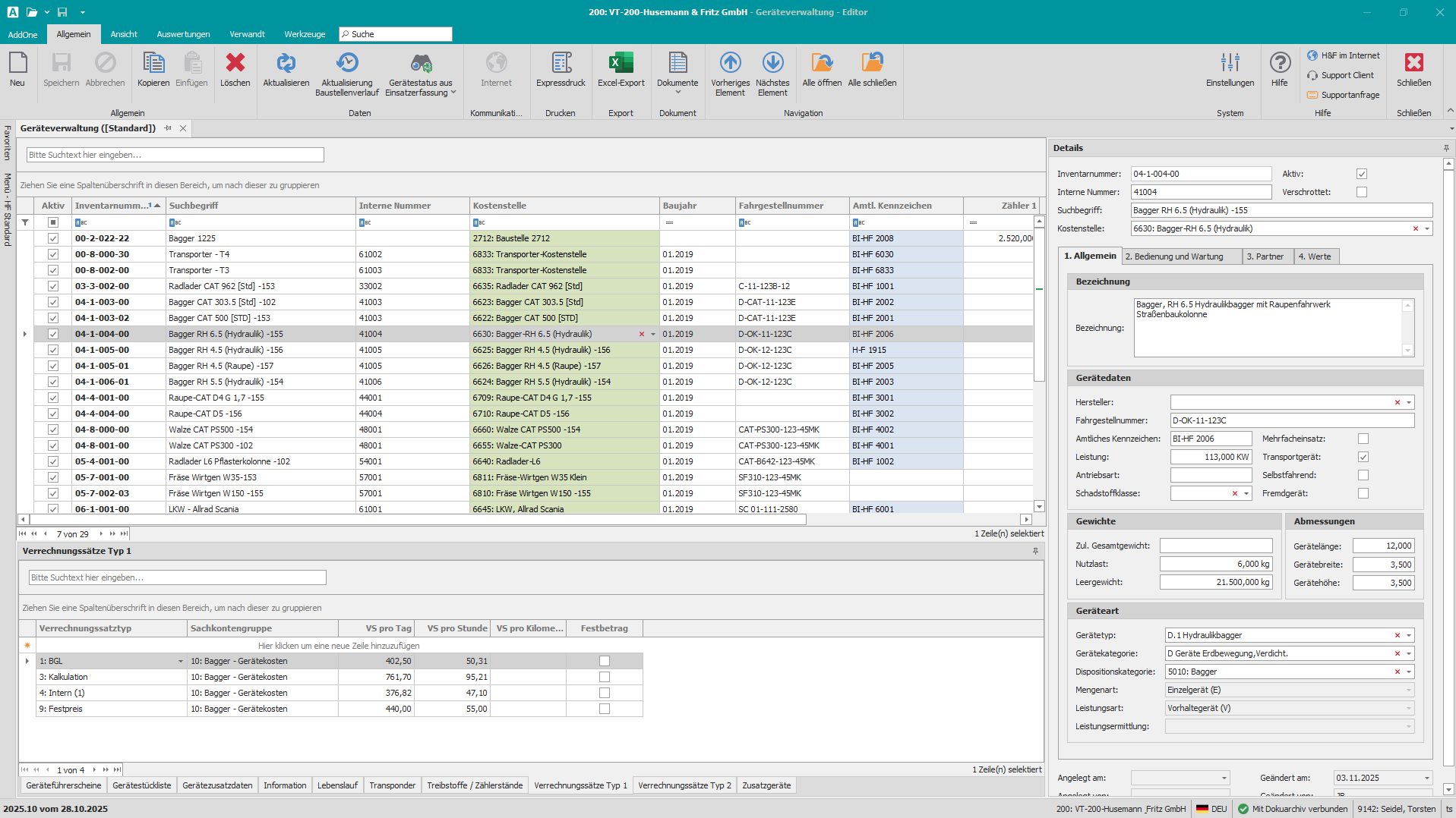
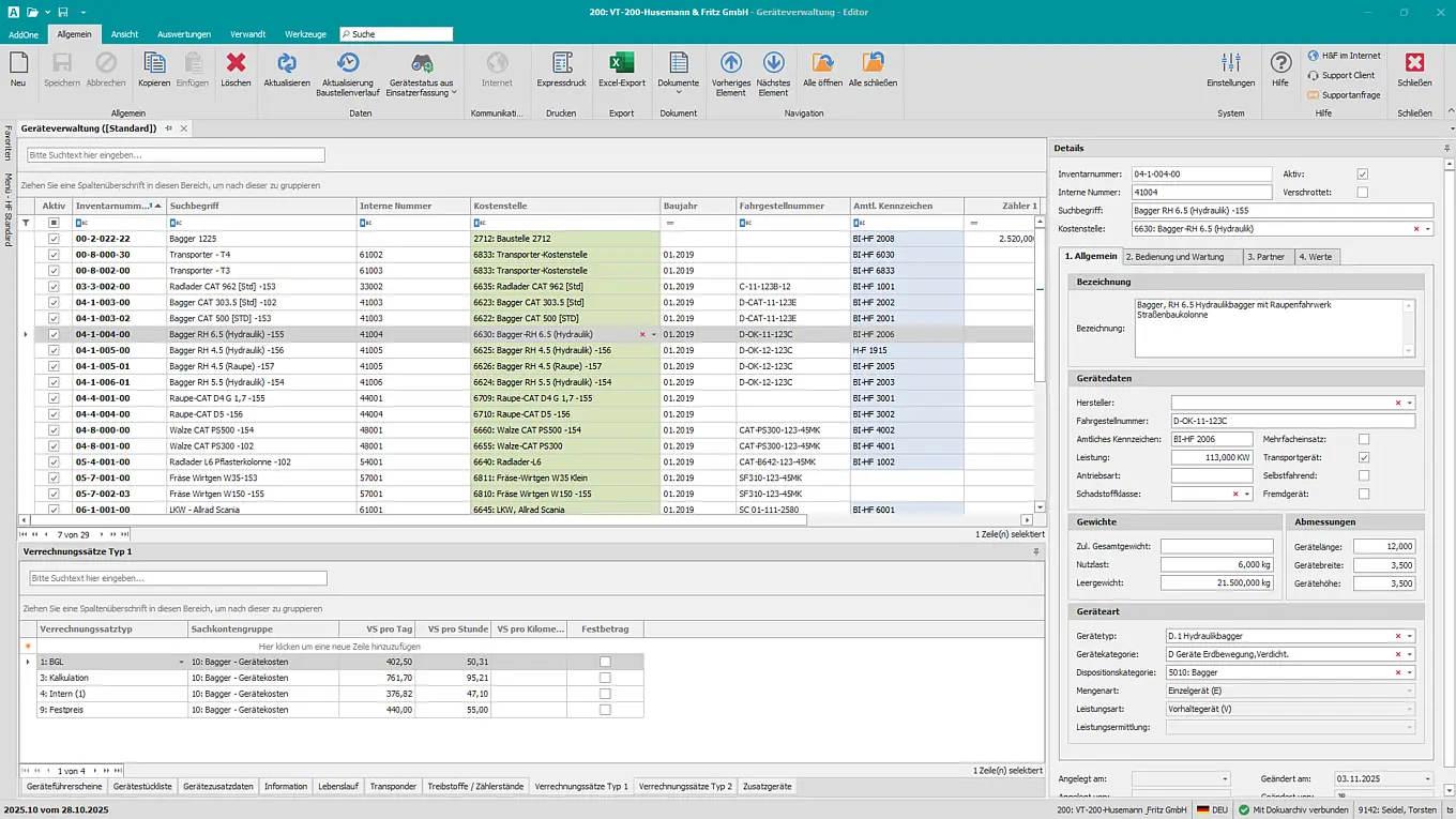
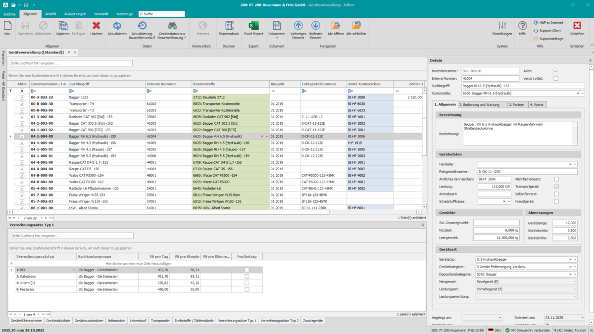
Unser Modul zur Geräteverwaltung und -abrechnung bietet Ihnen eine integrierte Lösung für Erfassung, Disposition und Verrechnung sämtlicher Baustellengeräte – unabhängig von Ihrer Unternehmensgröße. Behalten Sie Auslastung, Verfügbarkeiten und Kosten jederzeit im Blick. Dank der benutzerfreundlichen Oberfläche arbeiten Sie intuitiv, mit minimalem Schulungsaufwand und maximaler Effizienz.
Die zentrale Verwaltung und Abrechnung von Einzel-, Mengen- und Leistungsgeräten ist nahtlos mit der Kostenrechnung verknüpft. Verrechnungen nach BGL, BAL oder individuellen Sätzen lassen sich flexibel umsetzen. Über die Gerätedisposition planen Sie Standorte, Mietzeiten und Ressourcen optimal. Gerätekonto, Wartungsübersichten und Lebenslaufakten sichern den Überblick über Zustand und Einsatz Ihrer Geräte. Variable Layouts, PDF-Druck sowie Excel-Import/-Export sorgen für maximale Flexibilität in der Dokumentation. Alle relevanten Stammdaten – von Projekten bis Geräten – greifen Sie zentral ab.
Vorteile auf einen Blick:
- Effiziente Erfassung, Disposition und Abrechnung
- Übersichtliche Auslastung & Verfügbarkeit
- Flexible Verrechnung (BGL, BAL, individuell)
- Wartungs- & Lebenslaufakten im System
- Nahtlose Integration in die Kostenrechnung
Optimieren Sie Ihre Geräteverwaltung und -abrechnung mit Pro-Bau/S® AddOne. Ganz gleich, ob Sie in kleinen oder großen Dimensionen arbeiten, unsere Lösung bietet Ihnen die Kontrolle, die Sie benötigen. Nutzen Sie die Vorteile einer reibungslosen Abwicklung und treffen Sie fundierte Entscheidungen für eine erfolgreichere Zukunft.
- Zentrale Geräteverwaltung und Abrechnung
- Einzelgeräte und Mengengeräte
- Leistungsgeräte
- Materialverrechnung
- Volle Integration in das Modul Kostenrechnung
- Verrechnung nach BGL, BAL oder eigenen Verrechnungssätzen
- Gerätedisposition
- Standort
- Mietdauer
- Mietliste
- freier Aufbau des Gerätestamms (mit Zugriff auf BGL / BAL)
- Gerätekonto
- mit Auslastung
- Auswertungen und Übersichten
- Wartungsübersichten für Geräte, Maschinen
- Lebenslaufakten für Geräte, Maschinen
- Layoutgestaltung über variable Parametersteuerung
- Freie Formulardesigner und freie Belegauswahl
- Ausdrucke auch als PDF-Dokumente möglich
- Excel-Import und -Export (Funktionalität)
- Zugriff auf die zentralen Stammdaten (Projekte, Artikel, Geräte,
Textbausteine etc.)
- Schnelle Verrechnung und Belastung
- Aktuelle Baustellenergebnisse
- Transparente Information

Sie haben Fragen? Wir sind gerne für Sie da.
| Kundenberatung / Vertrieb |
| Fon: 05 21 / 9 28 70-0 |
| Mail: info@probau-s.de |
Oder füllen Sie direkt unseren Beratungscheck aus!
Häufig gestellte Fragen zur Software für die Geräteverwaltung
Wie erleichtert die Software die Disposition und Wartung von Geräten?
Dank digitaler Disposition mit Standortverwaltung und Auslastungsübersicht planen Sie Geräteeinsätze effizient. Wartungs- und Lebenslaufakten unterstützen die Instandhaltung und stellen sicher, dass jedes Gerät einsatzbereit bleibt. So steigern Sie Produktivität und vermeiden Stillstandszeiten.
Ist die Geräteverwaltung auch für kleinere Betriebe einfach zu bedienen?
Ja. Die intuitive Oberfläche und modulare Struktur von Pro-Bau/S® AddOne machen den Einstieg leicht – unabhängig von der Unternehmensgröße. Individuelle Layouts, flexible Parameter und Excel-Schnittstellen ermöglichen eine schnelle Anpassung an Ihre betrieblichen Abläufe.
Welche Vorteile bietet die Integration der Geräteverwaltung mit Kostenrechnung und Projektdaten?
Durch die direkte Anbindung an Kostenrechnung, Projekte und Artikelstamm erhalten Sie stets aktuelle und konsistente Daten. Verrechnungen nach BGL, BAL oder eigenen Sätzen erfolgen automatisch, wodurch Fehler minimiert und Prozesse beschleunigt werden. Alle Informationen stehen unternehmensweit einheitlich zur Verfügung.
Wie unterstützt die Geräteverwaltung die Organisation und Verrechnung von Baustellengeräten?
Mit der Geräteverwaltung von Pro-Bau/S® AddOne steuern Sie Ihre Maschinen und Geräte zentral, digital und transparent. Alle Bewegungen, Einsätze und Verrechnungen werden automatisch erfasst – inklusive Kostenstellenzuordnung, Mietdauer und Nutzung. So behalten Sie Auslastung, Standorte und Gerätekosten jederzeit im Blick.
